Technology

Functional Safety

For the Industrial Sector

SIL Functional Safety Package

Compliant with the IEC 61508 standard, covering the APM32F103 series MCUs.

For the Household Appliance Sector

Class-B Functional Safety Package

Complaint with the IEC 60730-1/60335-1 standards, covering the APM32E103, APM32F072, and APM32F030 series MCUs.

For the Automotive Sector

ASIL Functional Safety Package

Complaint with the ISO 26262 standard, covering the automotive-grade APM32A and G32A series MCUs.

In the growing trend of increased electrification and intelligence in the industrial and automotive sectors, functional safety is becoming more crucial. Geehy is dedicated to ensuring the safe and reliable operation of end products, minimizing harm and risks from hardware or system failures. We offer specialized functional safety solutions for various sectors, including automotive, industrial, and household appliances, with a focus on providing a clear and quantitative measure for safety.

Functional Safety Packages

Geehy offers free and certified Functional Safety packages using robust built-in APM32 MCUs. These packages aim to simplify the customer's functional safety certification process, saving time and costs, and catering to various product functional safety certification requirements.

*Access to confidential materials, including security documentation (FMEDA) and safety libraries, requires signing an NDA.

SIL Functional Safety Package

SIL(Safety Integrity SIL stands for Safety Integrity Level. A SIL is a measure of safety system performance, in terms of probability of failure on demand (PFD). There are four discrete integrity levels associated with SIL: SIL 1, SIL 2, SIL 3, and SIL 4. The higher the SIL level, the higher the associated safety level, and the lower the probability that a system will fail to perform properly.

Safety Integrity Level standards are classified into the following two modes:

1.Low Demand Mode

2.High Demand or Continuous Mode

Safety Integrity Level (SIL) High Demand or Continuous Mode
(Probability of Failure per Hour (PFH))
Low Demand Mode
(Probability of Failure on Demand (PFD Avg))
4 ≥10-9&<10-8 ≥10-5&<10-4
3 ≥10-8&<10-7 ≥10-4&<10-3
2 ≥10-7&<10-6 ≥10-3&<10-2
1 ≥10-6&<10-5 ≥10-2&<10-1

Geehy's SIL Functional Safety Package provides comprehensive documentation, software safety libraries, and SGS-certified IEC 61508 SIL2/SIL3 functional safety certificates. The package includes an EVAL board, operating software safety library implementation, firmware packages, and resource manuals for smooth development. The use of APM32 MCU, paired with the software safety library, enables the achievement of SIL2 and SIL3 safety levels.

SIL2

Need one APM32 MCU

for a 1oo1 architecture.

SIL3

Need two APM32 MCUs

for a 1oo2 architecture.

Users can choose the architecture based on the required safety level:

Single channel (1 MCU) belongs to a 1oo1 architecture, with HFT = 0, thus achieving SIL2.

Dual channel (2 MCUs) belongs to a 1oo2 architecture, with HFT = 1, thus achieving SIL3.

Class-B Functional Safety Package

The IEC 60730 safety standard, developed by the International Electrotechnical Commission (IEC), defines the test and diagnostic methods that ensure the safe operation of embedded control hardware and software for household electrical appliances. To achieve functional safety, it's necessary to remove all risks of hazards caused by system malfunction.

The IEC 60730 standard classifies applicable equipment into three categories:

Class A Class B Class C
Not intended to ensure the safety of the device. To prevent unsafe operation on controlled devices. To prevent special hazards.

Geehy provides a Class-B Functional Safety Package compliant with IEC/EN/UL 60730-1/60335-1 standards. We offer essential materials, including safety manuals, user guides, software safety libraries, and certificates, to assist users in obtaining functional safety certification for their end products.

ASIL Functional Safety Package

Automotive Safety Integrity Level (ASIL), specified under ISO 26262 is a risk classification scheme for defining the safety requirements. There are four ASILs identified by the standard: ASIL A, ASIL B, ASIL C, and ASIL D. ASIL D dictates the highest integrity requirements on the product, and ASIL A the lowest.

The automotive electronics industry poses significant entry barriers. Geehy addresses this challenge with a robust automotive quality management process focused on design safety, hardware safety, and system safety. We adhere to ISO 26262 standards, ensuring compliance with ASIL B-D requirements. Our ASIL Functional Safety Package provides essential application materials such as safety manuals, user guides, safety hardware, and software, assisting customers in minimizing project development costs and time.

Design Safety Hardware Safety System Safety

Digital Design and Verification

  • High-performance fault simulation
  • Safety awareness forecasting

Analog Design and Verification

  • Automated fault simulation analysis
  • Diagnostic coverage annotation

Designed for ASIL B-D level applications, the safety architecture covers power, clock, reset, central processing unit (CPU), interconnect, memory (including internal flash and RAM), and multiple peripheral modules, supporting real-time applications.

Combining robust safety architecture, various hardware safety mechanisms, and extensive safety software, documentation, and technical support, we provide a comprehensive safety solution for the evolving field of automotive applications.

Functional Safety Package

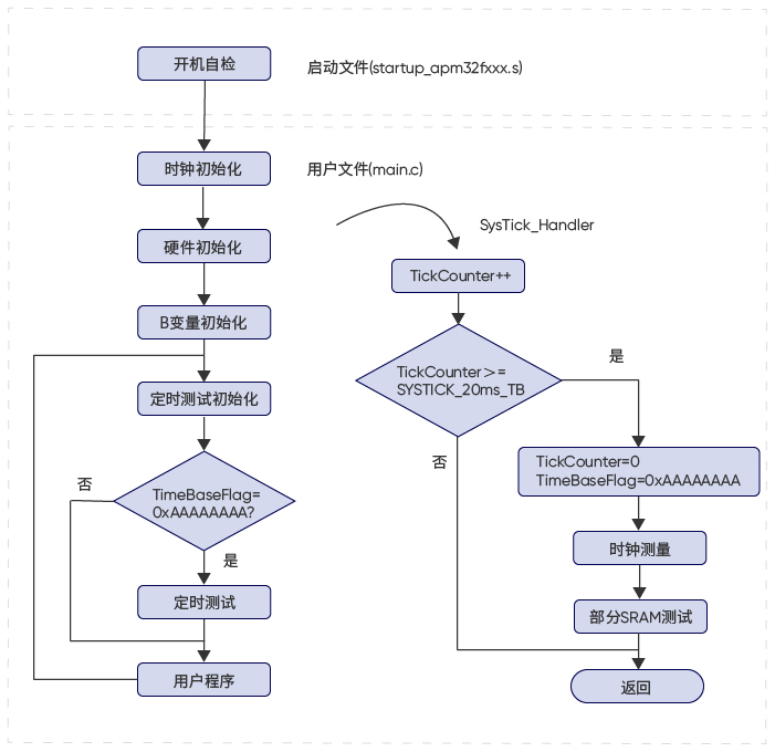
The software safety library, a subset of safety mechanisms for achieving functional safety, is not a complete functional safety system for the entire product. Users can integrate these library files into their projects, combining them with hardware functionalities and using safety documentation to develop safety-certified code tailored to their specific needs. This software safety library focuses on critical components of the APM32 core for self-tests, which are application-independent and can be applied in any terminal application. These include:

  • 1.CPU register test
  • 2.Clock monitoring
  • 3.RAM functional check
  • 4.Flash checksum integrity check
  • 5.Watchdog self-test
  • 6.Stack overflow monitoring

The software process involves initiating self-tests and running them to test the mentioned modules:

Typical Applications

SIL Functional Safety Package Certified to IEC 61508 Standards (SIL2, SIL3):

Model: APM32F103

Application: Industrial Automation

SIL Functional Safety Package; Class-B Functional Safety Package Certified to IEC 61508 Standards (SIL2, SIL3);

IEC/EN/UL 60730-1, 60335-1 Standards

Models: APM32E103/F103,APM32F072, APM32F030

Application: Electric Two-Wheeler BMS

Class-B Functional Safety Package

Certified to IEC/EN/UL 60730-1, 60335-1 Standards

Models: APM32E103, APM32F072, APM32F030

Application: Refrigerator

*For inquiries about the Geehy Functional Safety Packages, please contact Geehy sales representatives.

AI Assistant